Bringing a Twindo-generated Revit file into your custom template
It's easy to bring a Twindo-generated Revit file into your custom template. Watch the video tutorial or read our illustrated step-by-step guide below.
Video Tutorial
- Aligning the Twindo file and other template floor-level heights
- Open Twindo file via Models -> Open menu
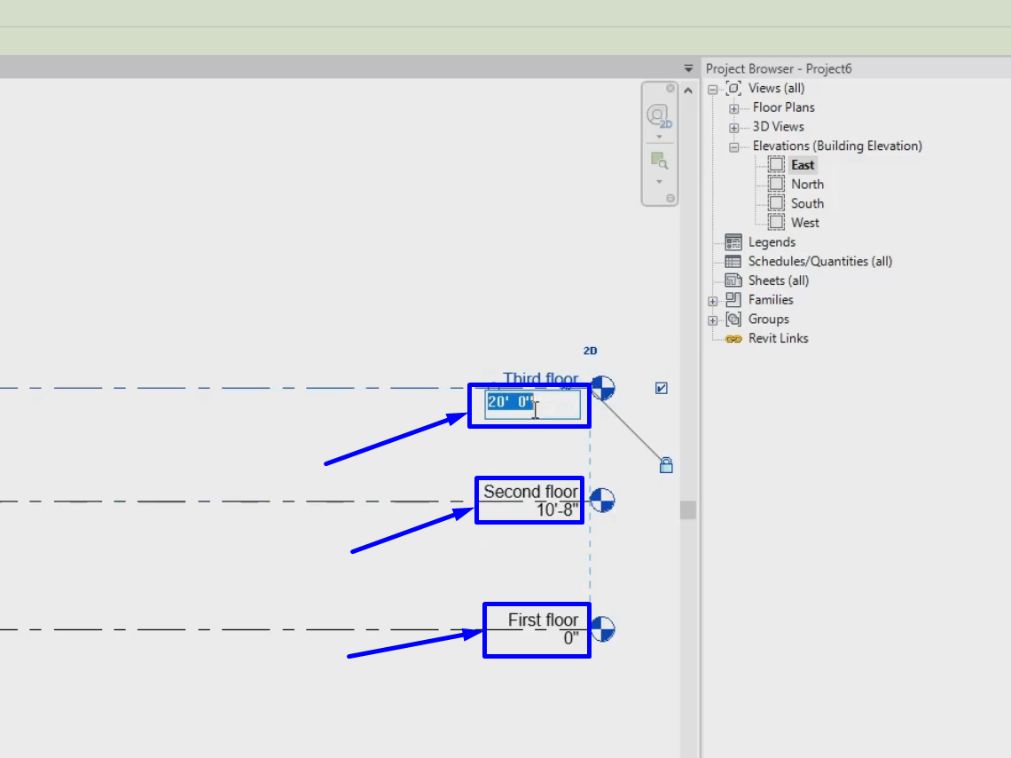
- Go to Project Browser -> Views -> Elevations and choose any elevation
- Look at the floor levels in the Elevation view, and note them down for further implementation into a custom template

- Open the desired template
- Go to Project Browser -> Views -> Elevations and choose any elevation
- Enter the values on each floor as in the Twindo file

-
Inserting Twindo file into a custom template
-
Go to Insert -> Link Revit -> select the Twindo file
Note: Some alerts may appear while inserting the model; please accept them
-
When a model is loaded, select it and click Bind Link -> Attached Details -> Click OK
Note: Agree to all notifications

-
Select the whole model and click Ungroup

-
After that, each model object is open for editing. Think about all the time you saved!

- If you face any difficulties, please email support@twindo.com.
